A. 受講生に作成権限がある場合は、ラーニングサークルを作成及びサークルマスターになることが可能です。
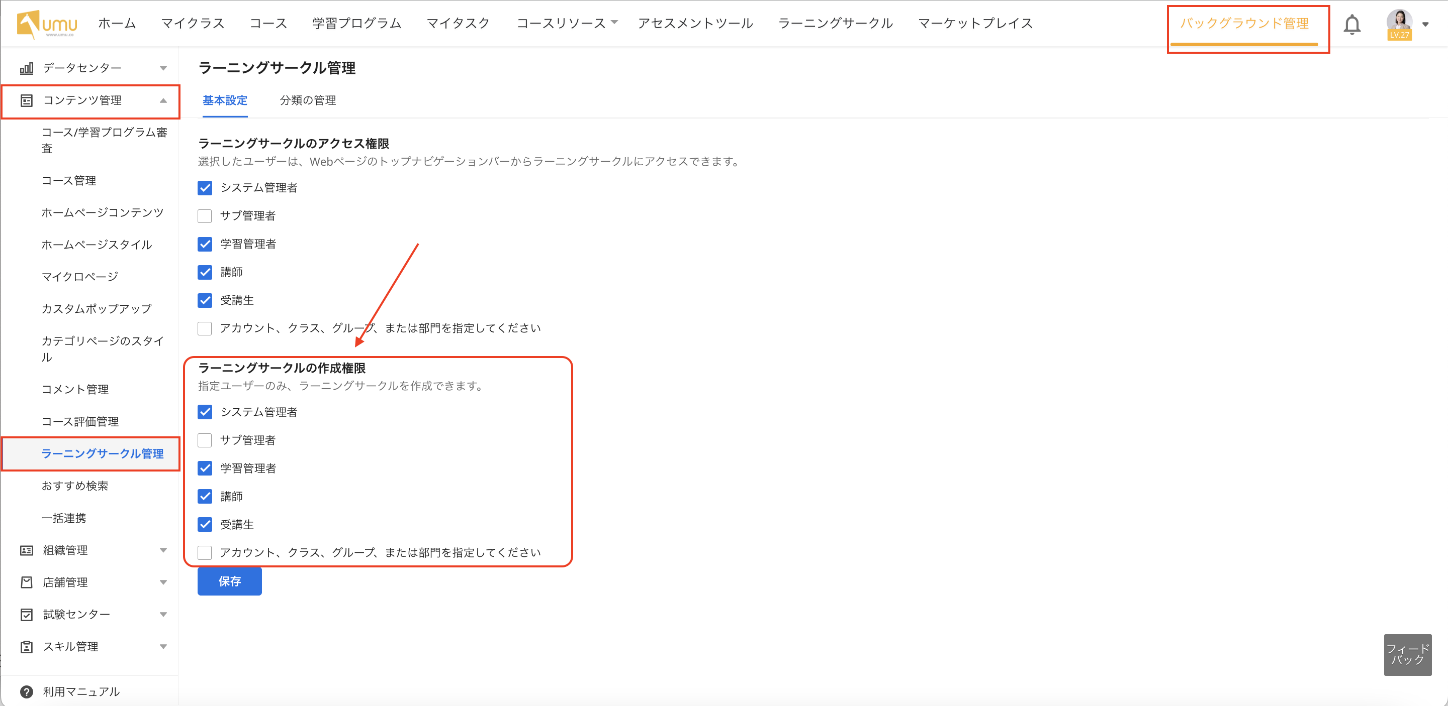
ラーニングサークルの作成はバックグラウンド管理の
「ラーニングサークル管理の設定」に基づいて権限が付与されます。
一方、作成権限がない場合はラーニングサークルを作成するボタンが非表示になり、作成することはできません。
また、指定の受講生のみ作成を許可し、他の受講生には権限を付与しない場合は、
「アカウント、クラス、グループ、または部門を指定してください」にチェックを入れ
指定の受講生アカウントを追加していただくと、作成権限が付与されます。
管理者/ゲスト講師に関しましては、ラーニングサークル管理の設定に関係なく
受講生もなることができます。
