プレスリリースの配信先として設定する「メディアリスト」において、「自動選択リスト」があります。(*1)
この度、「自動選択リスト」の確認画面について、UI(ユーザーインターフェース)をリニューアルいたしました。
2024年12月5日に実施した「メディアリスト機能のリニューアル」(*2)に伴って、メディアリストの各画面は、新UIへの刷新を全面的に行いましたが、
本画面のみ、未だ旧UIにて表示をしておりました。
この度のリニューアルにて、新UIへと統一いたしました。
新UIへ統一したことにより、自動選択リストの確認画面において、新たに、自動選択リスト内のメディアを検索・絞り込み・並び替え表示をして確認することができるようになりました。
※画面のUI変更のみとなるため、「自動選択リスト」を選択した際の、メディアを抽出するロジック等の変更はございません。
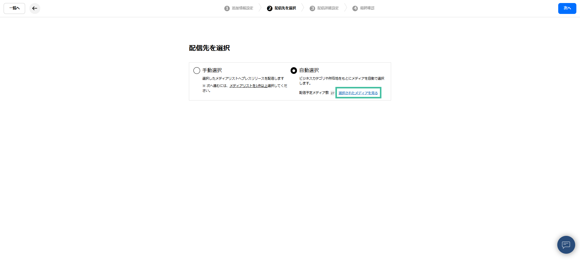
▼新
▼旧
なお、「自動選択リスト」の確認画面を表示できる、該当箇所は以下の2点です。
- プレスリリース入稿画面>「②配信先を選択」>「自動選択」を選択した際の「選択されたメディアを見る」(*3)
- プレスリリース一覧>プレスリリースタイトルの下にあるメディアリスト名箇所(*4)
※設定したメディアリストが自動選択リストの場合、メディアリスト名「自動選択」と記載されています
*1【参考記事】
メディアリストとは何ですか?
https://tayori.com/q/prtimes-faq/detail/245110/
「自動選択リスト」とは何ですか?
https://tayori.com/q/prtimes-faq/detail/293116/
*2【参考記事】
2024/12/5 メディアリスト機能をリニューアルしました
https://tayori.com/q/prtimes-faq/detail/721975/
*3【参考記事】
プレスリリースの配信先設定について知りたいです。
https://tayori.com/q/prtimes-faq/detail/294804/
配信設定の流れ|②配信先を選択
https://tayori.com/q/prtimes-faq/detail/552304/
*4【参考記事】
配信済みのプレスリリースに設定したメディアリストを確認したいです。
https://tayori.com/q/prtimes-faq/detail/689632/
